Creating the Table

  1. Create a new project and add Server jars as libraries.

  2. Add a new graphic class named MyFrame extending the class ilog.server.jsds.swing.IlsDSJFrame.

    Add a new graphic class

    Creating a new JFrame

    In our example, the new class MyFrame displays as a table. This table is filled in with the data from the view specification file you enter as the viewId property. (See Customizing the Default Data Source Container.) This is the view specification file you wrote in Creating the View Specification File

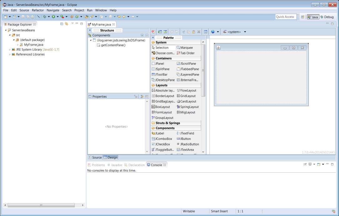
  3. In your IDE, switch to Design mode to design your frame graphically.

    You should see the following result:

    Designing Class MyFrame

    Note:

    The first time you will need to import Server JavaBeans into the palette. See the Importing Server JavaBeans into the Palette for the first time section at the end of this tutorial for instructions on how to do this.

  4. Click on the IlsDSJTable object in the palette and add it to your frame.

    Add the IlsDSJTable

In this application, the MyFrame instance is also used as the data source container for the open view. The IlsDSJTable instance provides a default data source container, a default table data source, a default table adapter, a default table model, a default JTable object, and connects them all together. If you need to customize one or more of these classes for your application (IlsDataSourceContainer, IlsTableDataSource, IlsDSJTableAdapter, DefaultTableModel], you can replace the default instance provided by the class IlsDSJTable with your own instances.

In this example, you will learn how to replace the default data source container, then how to open a table view of a server object.