The controller
Describes the controller in the MVC architecture, which is responsible for handling user input and modifying the model accordingly.

Introduces the controller.

Describes the interactors managed by the controller.
Introduction
In the MVC architecture, the controller is responsible for handling the user input and modifying the model accordingly. The controller makes sure that any changes in the model or in the graphic view configuration are reflected appropriately to the user. The controller is defined by the interface
IlpGraphicController. This interface provides methods to:

Retrieve the application context

Retrieve the graphic view being controlled

Retrieve the view interactor

Retrieve interactors for specific representation objects and attributes
The controller has various roles:

It creates the graphic view configuration and sets it to the graphic view. The graphic view configuration is created based on the application context.

It makes it possible for external components to register for events triggered when the user interacts with the graphic components or when the model is modified.

The controller also provides filtering and sorting capabilities. It can insert a filter between the model and the view to display only representation objects that satisfy specified conditions and can set a sorter that defines the order in which representation objects are to appear within the view.
NOTE Sorting is available only for the table and the tree component.
JViews TGO supplies default implementations of controllers for each one of the predefined graphic components. These are:
For more information, see the information on each graphic component.
Interacting with the graphic components
The controller manages interactors. Interactors translate user gestures—a series of one or more mouse events that are executed by the user to perform a single task—and keystrokes into actions to be performed, and more specifically into Swing action invocations. JViews TGO provides two types of interactor:

View interactors that operate on the view as a whole and

Object interactors that apply to each object contained in the view individually.
Events associated with interactors can be customized, except for some gestures, such as selection management, tooltips, and display of pop-up menus, which have standard behavior in most user interfaces. All interactors recognize a number of basic user gestures, such as pressing a mouse button, while only certain component-specific interactors handle more complex gestures, such as moving a node or a table column or creating a link. In addition, all interactors include support for displaying a pop-up menu. For information about component-specific interactions, see the information on each graphic component.
You can define global object interactors (that apply to the entire application) using the
IlpInteractorManager interface. A default implementation of this interface,
IlpDefaultInteractorManager, is provided, which you can use globally and access through the default context. For information about the default context, see
The application context.
By default, the controller is associated with a default interactor manager. If interactors specific to given representation objects have been defined, these will hide the global interactors. In this case, when an interactor is requested, it is first searched for among the local interactors and then, if none is found, in the default manager interactor.
The figure below shows the basic classes and interfaces that implement interactor support.
Interactor classes and interfaces

The class
IlpGesture is an enumeration defining the basic user gestures that are recognized by all the interactors, whatever the component they are attached to.

The interface
IlpInteractor contains methods to attach keystrokes or user gestures to actions and to set a pop-up menu factory to the interactor.

The class
IlpInteractionContext contains information about the view to which the user events apply, the recognized gestures that are incomplete, the complete gestures, if any, and the position where this gesture takes place.

The class
IlpAbstractInteractor is an abstract implementation of
IlpInteractor. This class provides an implementation for the method
processEvent that recognizes the basic gestures defined in
IlpGesture. The only method that subclasses should implement is
createEventAction. This method must provide an
ActionEvent instance that is passed to the action associated with the recognized gesture.
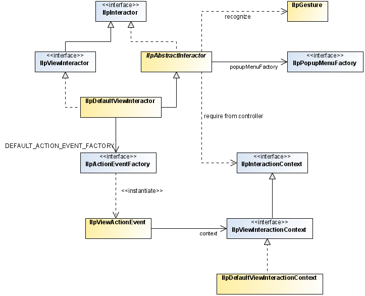
View interactors
View interactors are defined by the interface
IlpViewInteractor. They handle interactions with a graphic view and are attached to the controller associated with that view. When a view interactor is attached to the controller, the controller registers all the user events happening on that view. It retrieves the view interaction context or creates one, if none has been defined, and calls the
IlpViewInteractor.processEvent method to process the events. If an event applies to a graphic object, the view interactor will first check whether this object is associated with an object interactor and, if so, will delegate processing to that interactor. See
Object interactors. The view interaction context, defined by the class
IlpViewInteractionContext, extends
IlpInteractionContext to add the appropriate graphic objects and an
IlpObjectInteractionContext that is passed to object interactors.
The diagram below shows the interfaces and classes related to view interactors.
View interactors interfaces and classes
A default implementation is provided for the view interactor, which is defined by the class
IlpDefaultViewInteractor. This class defines standard behavior for all its associated graphic views. The default view interactor provides an
IlpViewActionEvent that gives access to information contained in the view interactor context to the action that is called when a user gesture is recognized.
Selection handling in pop-up menus
The selection behavior attached to pop-up menus is defined by the method
manageSelection and is as follows:

When the mouse is over an object and this object is not selected, this object is selected and other objects are deselected. If the object is selected, the selection remains unchanged.

When the mouse is not over an object, all the objects in the view are deselected.
To modify this behavior, you must redefine the method
manageSelection.
Tooltip support
In JViews TGO, tooltip support is based on the Swing tooltip support and is handled by the graphic view. It allows you to create tooltips for graphic objects that represent entire objects or attributes and can be customized by means of cascading style sheets. You can define tooltips as simple text or as complex graphic objects.
The following properties are available to configure tooltips:
tooltipText defines a string value to be used as the object tooltip.
tooltipGraphic defines a graphic object that is used to create a tooltip. This property has priority over
tooltipText.
The following code shows how to add tooltip support to a given graphic view.
How to add tooltip support to the view
IlpNetwork network = new IlpNetwork();
IlpGraphicView view = network.getView();
IlpToolTipManager.AddToolTipSupport (view);
Once you have added tooltip support to a graphic view, you can configure its behavior with the
IlpToolTipManager API.
How to configure tooltip support
IlpToolTipManager tmgr = IlpToolTipManager.GetToolTipManager(view);
How to remove tooltip support from the view
Tooltip support can be removed from a graphic view with the following method.
IlpToolTipManager.RemoveToolTipSupport (view);
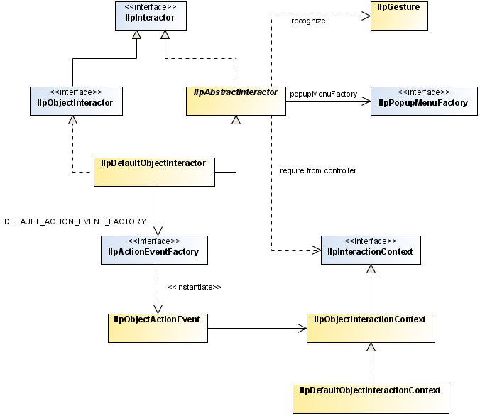
Object interactors
Object interactors are defined by the interface
IlpObjectInteractor. They handle interactions with simple or composite
IlpGraphic objects or representation objects. If a user event applies to a simple graphic object that is part of a composite graphic object and that object has no associated interactor, then the event will be passed to and processed by the interactor of the parent object, if any.
The diagram below shows the interfaces and classes related to object interactors.
Object interactors interfaces and classes
IlpObjectInteractionContext extends
IlpInteractionContext to add the concerned graphic object or representation object.
A default implementation is provided for the object interactor, which is defined by the class
IlpDefaultObjectInteractor. The default object interactor provides an
IlpObjectActionEvent that gives access to information contained in the object interactor context to the action that is called when a user gesture is recognized.
Copyright © 2017, Rogue Wave Software, Inc. All Rights Reserved.