Name | Description |
ilog.views.chart.faces.servlet. IlvFacesChart | A dedicated IlvChart component. |
ilog.views.chart.faces.servlet. IlvFacesChartLegend | A dedicated IlvLegend component. |
ilog.views.chart.faces.servlet. IlvFacesChartOverview | A dedicated chart overview that extends IlvChart. |
ilog.views.chart.faces.servlet. IlvFacesChartServlet | A dedicated IlvChartServlet. |
ilog.views.chart.faces.servlet. IlvFacesChartServletSupport | A dedicated IlvChartServletSupport. |
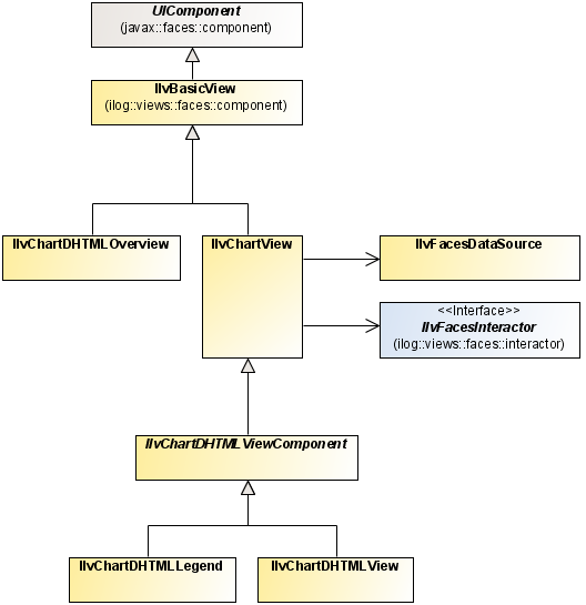
ilog.views.chart.faces.dhtml.component. IlvChartDHTMLView | A view component, extended to have JavaScript rendering that displays an IlvFacesChart. |
ilog.views.chart.faces.dhtml.component. IlvChartDHTMLOverview | An overview component, extended to have JavaScript rendering that displays an IlvFacesChartOverview. |
ilog.views.chart.faces.dhtml.component. IlvChartDHTMLLegend | A legend component, extended to have JavaScript rendering that displays an IlvFacesChartLegend. |
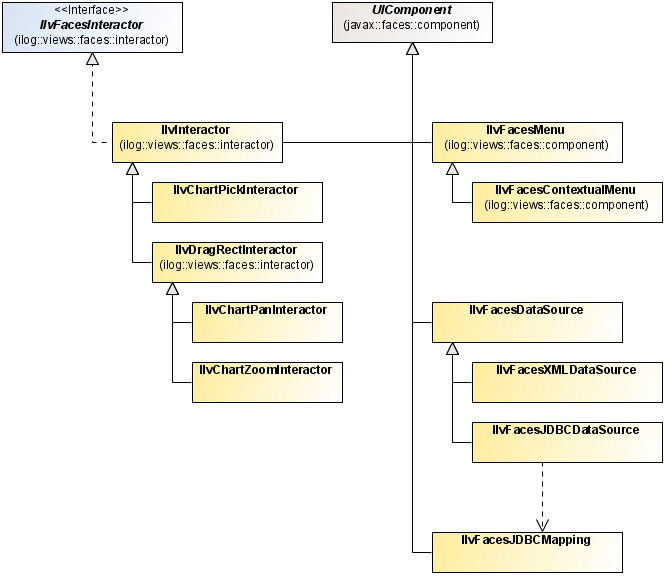
ilog.views.chart.faces.interactor. IlvChartPanInteractor | An interactor that allows you to pan the view. |
ilog.views.chart.faces.interactor. IlvChartPickInteractor | An interactor that allows you to execute an action in the servlet context by clicking the image. |
i log.views.chart.faces.interactor. IlvChartZoomInteractor | An interactor that allows you to zoom the view. |
ilog.views.faces.component. IlvFacesContextualMenu | A contextual pop-up menu. |



Name | Description |
An overview component. | |
ilog.views.faces.component. IlvFacesZoomTool | A tool that allows you to choose a view zoom level. |
ilog.views.faces.component. IlvFacesPanTool | A tool that allows you to pan in each direction and to fit the view. |
ilog.views.faces.interactor. IlvFacesZoomInteractor | An interactor that allows you to zoom the view. |
ilog.views.faces.interactor. IlvFacesPanInteractor | An interactor that allows you to pan the view. |
ilog.views.faces.interactor. IlvFacesMapInteractor | An interactor that allows you to execute an action in the servlet context by clicking the image. |
ilog.views.faces.interactor. IlvFacesMapRectInteractor | An interactor that allows you to execute an action in the servlet context by dragging a rectangle on the image. |
ilog.views.faces.dhtml.interactor. IlvFacesObjectSelectInteractor | An interactor that allows you to execute an action in the JSF context by clicking the image. |
ilog.views.faces.dhtml.interactor. IlvFacesObjectSelectRectInteractor | An interactor that allows you to execute an action in the JSF context by dragging a rectangle on the image. |
ilog.views.faces.component. IlvFacesContextualMenu | A contextual pop-up menu. |