Name | Description |
Servlet and component classes in JViews Gantt | |
In package ilog.views.gantt.faces.dhtml.servlet. IlvFacesGanttServlet | A dedicated IlvGanttServlet. |
In package ilog.views.gantt.faces.dhtml.servlet. IlvFacesGanttServletSupport | A dedicated IlvGanttServletSupport. |
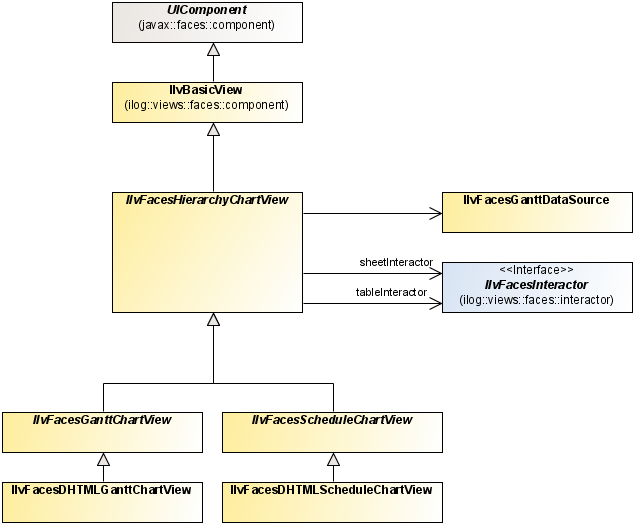
In package ilog.views.gantt.faces.dhtml.component. IlvFacesDHTMLGanttChartView | A view component extended to have JavaScript rendering that displays an IlvGanttChart. |
In package ilog.views.gantt.faces.dhtml.component. IlvFacesDHTMLScheduleChartView | A view component extended to have JavaScript rendering that displays an IlvScheduleChart. |
In package ilog.views.gantt.faces.interactor. IlvFacesRowExpandCollapseInteractor | An interactor that allows a hierarchy node (activity or resource) to be expanded or collapsed. |
In package ilog.views.gantt.faces.interactor. IlvFacesSheetScrollInteractor | An interactor that allows you to pan the sheet view. |
In package ilog.views.gantt.faces.interactor. IlvFacesTableScrollInteractor | An interactor that allows you to pan the table view. |
In package ilog.views.gantt.faces.interactor. IlvFacesRowSelectInteractor | An interactor that allows you to execute an action in the servlet context by clicking the image. |
In package ilog.views.gantt.faces.dhtml.interactor. IlvFacesNodeSelectInteractor | An interactor that allows you to execute an action in the JSF context by clicking the image. |
In package ilog.views.faces.component. IlvFacesContextualMenu | A contextual pop-up menu. |
In package ilog.views.gantt.faces.dhtml.interactor. IlvFacesGanttSelectInteractor | An interactor that allows you to select activities, reservations, and constraints and move activities and reservations in the JSF context. |
In package ilog.views.gantt.faces.dhtml.component. IlvFacesGanttSelectionManager | A component that allows you to configure the management of the selection on an IlvFacesDHTMLGanttChartView or IlvFacesDHTMLScheduleChartView component. |



Name | Description |
Servlet and component classes in JViews Charts | |
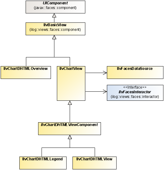
ilog.views.chart.faces.servlet. IlvFacesChart | A dedicated IlvChart component. |
ilog.views.chart.faces.servlet . IlvFacesChartLegend | A dedicated IlvLegend component. |
ilog.views.chart.faces.servlet . IlvFacesChartOverview | A dedicated chart overview that extends IlvChart. |
ilog.views.chart.faces.servlet . IlvFacesChartServlet | A dedicated IlvChartServlet. |
ilog.views.chart.faces.servlet . IlvFacesChartServletSupport | A dedicated IlvChartServletSupport. |
ilog.views.chart.faces.dhtml.component . IlvChartDHTMLView | A view component, extended to have JavaScript rendering that displays an IlvFacesChart. |
ilog.views.chart.faces.dhtml.component . IlvChartDHTMLOverview | An overview component, extended to have JavaScript rendering that displays an IlvFacesChartOverview. |
ilog.views.chart.faces.dhtml.component . IlvChartDHTMLLegend | A legend component, extended to have JavaScript rendering that displays an IlvFacesChartLegend. |
ilog.views.chart.faces.interactor . IlvChartPanInteractor | An interactor that allows you to pan the view. |
ilog.views.chart.faces.interactor . IlvChartPickInteractor | An interactor that allows you to execute an action in the servlet context by clicking the image. |
i log.views.chart.faces.interactor . IlvChartZoomInteractor | An interactor that allows you to zoom the view. |
ilog.views.faces.component . IlvFacesContextualMenu | A contextual pop-up menu. |



Name | Description |
Servlet and component classes in JViews Framework | |
A dedicated IlvManagerServlet. | |
A dedicated IlvManagerServletSupport. | |
A view component extended to have JavaScript rendering. | |
An overview component. | |
ilog.views.faces.component. IlvFacesZoomTool | A tool that allows you to choose a view zoom level. |
ilog.views.faces.component. IlvFacesPanTool | A tool that allows you to pan in each direction and to fit the view. |
ilog.views.faces.interactor. IlvFacesZoomInteractor | An interactor that allows you to zoom the view. |
ilog.views.faces.interactor. IlvFacesPanInteractor | An interactor that allows you to pan the view. |
ilog.views.faces.interactor. IlvFacesMapInteractor | An interactor that allows you to execute an action in the servlet context by clicking the image. |
ilog.views.faces.interactor. IlvFacesMapRectInteractor | An interactor that allows you to execute an action in the servlet context by dragging a rectangle on the image. |
ilog.views.faces.dhtml.interactor. IlvFacesObjectSelectInteractor | An interactor that allows you to execute an action in the JSF context by clicking the image. |
ilog.views.faces.dhtml.interactor. IlvFacesObjectSelectRectInteractor | An interactor that allows you to execute an action in the JSF context by dragging a rectangle on the image. |
ilog.views.faces.component. IlvFacesContextualMenu | A contextual pop-up menu. |