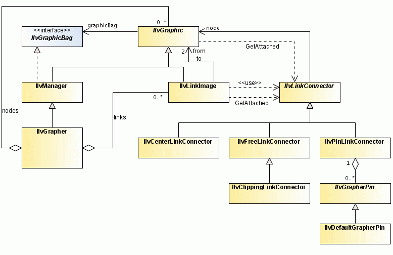
Class diagram for graphers

The following UML class diagram summarizes the relationships between IlvGrapher, IlvGraphic, IlvLinkImage, and IlvLinkConnector.

The grapher contains nodes made from IlvGraphic objects and links made from IlvLinkImage objects. Each link has a "from" node and a “to” node. The link uses the IlvLinkConnector class to calculate the contact points. Various link connectors with different behavior are predefined. For example, IlvPinLinkConnector is a link connector that specifies a number of IlvGrapherPin objects called pins, that can be at the node as contact points.

The Classes Related to IlvGrapher