The architecture of JViews Charts JSF technology

Presents an overview of the architecture of JViews Charts JSF technology.

Describes JViews Web application support based on JavaServer™ Faces (JSF) technology.

Identifies servlet and component classes for generating the visual representation of the component.

About support for JViews JSF technology

The Web application support based on JavaServer™ Faces (JSF) technology consists of:

  • The tag library (a set of JSP™ tags)

  • A Java™ API

  • An AJAX based JavaScript™ library

The JSP™ tags are used to build JSP pages. Each tag represents a component and has a set of attributes for configuring the component.

Not all the components have a visual representation. For example, an interactor is intended only to be set on a view and has no visual representation.

When a tag is processed by the JSP engine, it is compiled into Java code that is executed to produce the page content. The tag library produces JavaScript objects. Each object can be referenced by JavaScript code and can be modified on the client side without a server round-trip.

See the Release Notes for the Web browsers and versions with which the JViews Charts JSF components are compatible.

JViews Charts JSF component set

The JViews Charts JSF component set includes:

  • A chart view

  • A chart overview

  • A chart legend

  • A set of interactors

  • A pop-up menu

JViews Framework JSF component set

The JViews FrameworkJSF component set includes:

  • A view

  • An overview

  • A pan tool

  • A zoom tool

  • A set of interactors

Servlet and component classes

JSF components in JViews Charts use servlet technology to produce the images that are the visual representation of the component on the client side. Dedicated servlet, servlet support, and components are available to help create an application.

Servlet and component classes in JViews Charts

Name

Description

ilog.views.chart.faces.servlet. IlvFacesChart

A dedicated IlvChart component.

ilog.views.chart.faces.servlet. IlvFacesChartLegend

A dedicated IlvLegend component.

ilog.views.chart.faces.servlet. IlvFacesChartOverview

A dedicated chart overview that extends IlvChart.

ilog.views.chart.faces.servlet. IlvFacesChartServlet

A dedicated IlvChartServlet.

ilog.views.chart.faces.servlet. IlvFacesChartServletSupport

A dedicated IlvChartServletSupport.

ilog.views.chart.faces.dhtml.component. IlvChartDHTMLView

A view component, extended to have JavaScript rendering that displays an IlvFacesChart.

ilog.views.chart.faces.dhtml.component. IlvChartDHTMLOverview

An overview component, extended to have JavaScript rendering that displays an IlvFacesChartOverview.

ilog.views.chart.faces.dhtml.component. IlvChartDHTMLLegend

A legend component, extended to have JavaScript rendering that displays an IlvFacesChartLegend.

ilog.views.chart.faces.interactor. IlvChartPanInteractor

An interactor that allows you to pan the view.

ilog.views.chart.faces.interactor. IlvChartPickInteractor

An interactor that allows you to execute an action in the servlet context by clicking the image.

i log.views.chart.faces.interactor. IlvChartZoomInteractor

An interactor that allows you to zoom the view.

ilog.views.faces.component. IlvFacesContextualMenu

A contextual pop-up menu.

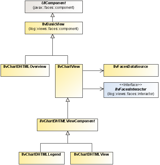
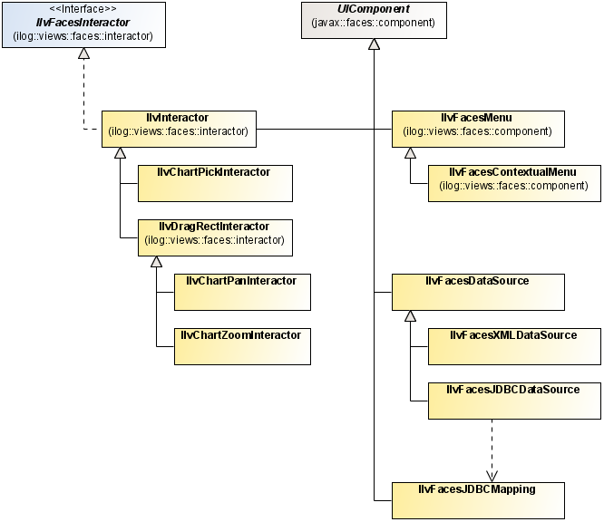
The associations between these classes are shown graphically in the following figures.

JSF view components

JSF interactors and other components

JSF servlet

Servlet and component classes in JViews Framework

Name

Description

IlvFacesDHTMLOverview

An overview component.

ilog.views.faces.component. IlvFacesZoomTool

A tool that allows you to choose a view zoom level.

ilog.views.faces.component. IlvFacesPanTool

A tool that allows you to pan in each direction and to fit the view.

ilog.views.faces.interactor. IlvFacesZoomInteractor

An interactor that allows you to zoom the view.

ilog.views.faces.interactor. IlvFacesPanInteractor

An interactor that allows you to pan the view.

ilog.views.faces.interactor. IlvFacesMapInteractor

An interactor that allows you to execute an action in the servlet context by clicking the image.

ilog.views.faces.interactor. IlvFacesMapRectInteractor

An interactor that allows you to execute an action in the servlet context by dragging a rectangle on the image.

ilog.views.faces.dhtml.interactor. IlvFacesObjectSelectInteractor

An interactor that allows you to execute an action in the JSF context by clicking the image.

ilog.views.faces.dhtml.interactor. IlvFacesObjectSelectRectInteractor

An interactor that allows you to execute an action in the JSF context by dragging a rectangle on the image.

ilog.views.faces.component. IlvFacesContextualMenu

A contextual pop-up menu.