skip to main content
Diagrammer > Developing with design tools > Using the Designer > Getting started > Adding to the style sheet
 
Adding to the style sheet
JViews Diagrammer uses cascading style sheets as a powerful tool to create and customize graphic objects that represent the objects in your data model.
When you start a diagram through the wizard and load data from an XML file, default styling is applied.
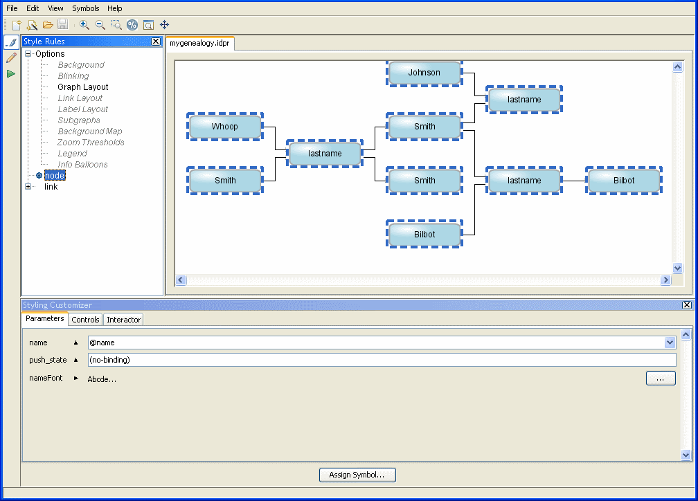
The default theme gives a plain appearance and does not show all the data, see figure Initial diagram and graph layout customizer. You can change this behavior by defining your own style rules.
The graph layout used is Hierarchical, from left to right. This is governed by the Graph Layout option in the Options section of the Style Rules. To see the Styling Customizer, select Graph Layout; see the following figure.
Initial diagram and graph layout customizer
You can see all the default style rules in a tree structure. You can add a new rule, modify an existing rule, delete an existing rule, and change the priority of a rule (its level in the list) by using the Rule menu which is available when you right-click a rule in the tree.
Selecting the rule on all nodes
There is one rule defined for all nodes in the diagram. This rule sets the default shape, size, coloring, and label of all nodes. When you select the node entry in the Style Rules, all nodes to which this general rule applies are selected in the diagram and you can see their properties in the Styling Customizer, as shown in the following figure.
Selecting the node rule
The nodes in the diagram are represented by symbols.
Note the icon next to the node rule; it indicates that the rule applies to the selected objects. Sometimes there is more than one icon displayed, see Rule-select and blue icons.
The most general rule ( node ) applies to all nodes. Other node rules are more specific than this one.
In Style Rules, you can set a rule on nodes in general by selecting node. There can be only one rule at the top level, that is, one node rule and one link rule. If you try to create a second node rule or link rule, you are prompted to delete the existing one. You can think of these general rules as setting default property values for all nodes and all links.
The data model specified in the XML file contains nodes and links of the following user-defined types: person, couple, couplelink, and childlink. These types are the top-level elements in the XML file. You can set a rule on any nonlink top-level element in the XML file by selecting node and then specifying a valid user-defined type, for example, node.person. See Customizing genealogy nodes by type to learn how to apply specific rules to nodes.
Selecting the rule on all links
There is one rule defined for all links in the diagram. This rule sets the default line width, coloring, and arrowhead (if any) of all links. When you select the link entry in the Style Rules, all links to which this general rule applies are selected in the diagram, and the properties set are displayed in the Styling Customizer, see the following figure.
Selecting the link rule
The links in the diagram are represented by a general link object, which is customized in terms of its Shape and Skin (content), and optional Arrow, Border, and Label.
The link rule has an icon next to it because it applies to the selected objects (all the links).
In the Style Rules, you can set a rule on links in general by selecting link.
The data model specified in the XML file contains nodes and links of the following user-defined types: person, couple, couplelink, and childlink. These types are the top-level elements in the XML file. You can set a rule on any link element in the XML file by selecting link and then specifying a valid type of link, for example, link.childlink. See Customizing genealogy links by type to learn how to apply specific rules to links.

Copyright © 2018, Rogue Wave Software, Inc. All Rights Reserved.