skip to main content
Defense > Programmer's documentation > Essential Features > Graphers > Class diagram for graphers
 
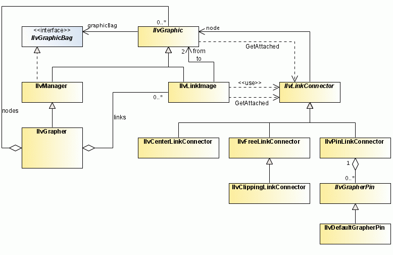
Class diagram for graphers
The following UML class diagram summarizes the relationships between IlvGrapher, IlvGraphic, IlvLinkImage, and IlvLinkConnector.
The grapher contains nodes made from IlvGraphic objects and links made from IlvLinkImage objects. Each link has a "from" node and a “to” node. The link uses the IlvLinkConnector class to calculate the contact points. Various link connectors with different behavior are predefined. For example, IlvPinLinkConnector is a link connector that specifies a number of IlvGrapherPin objects called pins, that can be at the node as contact points.
The Classes Related to IlvGrapher

Copyright © 2018, Rogue Wave Software, Inc. All Rights Reserved.