IlvDashboardDiagram and IlvDashboardEditor
The purpose of an
IlvDashboardDiagram instance is to organize and edit symbols and background objects. Symbols are represented by one or more
IlvDashboardSymbol objects. Background images are represented by standard Rogue Wave® JViews graphic objects. That is, instances of
IlvGraphic subclasses. Symbols and graphic objects can be added, removed, distributed and aligned using the user interface.
NOTE Symbols cannot be grouped.
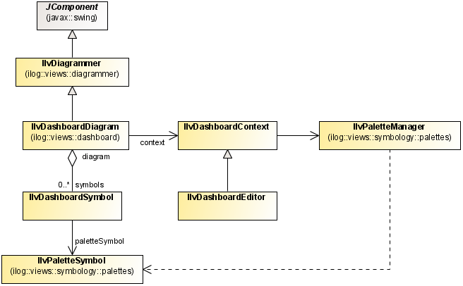
The main classes in Dashboard Editor
IlvDashboardDiagram descends from
JComponent. For this class to function properly, it needs to be placed in a containment hierarchy whose root is a top-level Swing container.
IlvDashboardEditor inherits from
IlvDashboardContext. It serves two purposes:

It handles all dashboard diagrams open in the Diagram Editor.

It provides access to different resources needed by a dashboard application, such as symbol palettes.
For more information about palettes, see
Using the Palettes pane.
The following code example shows how to create an editable dashboard diagram.
An editable dashboard diagram
// Create the editor with a single diagram.
dashEd = new IlvDashboardEditor();
dashDiag = new IlvDashboardDiagram(dashEd);
...
// Set the Dashboard objects in the JFrame
getContentPane().setLayout(new BorderLayout());
getContentPane().add(dashDiag, BorderLayout.CENTER);
Copyright © 2017, Rogue Wave Software, Inc. All Rights Reserved.