skip to main content
Programmer's documentation > Developing with the JViews Gantt SDK > Resource Data charts > The architecture of the Resource Data chart
 
The architecture of the Resource Data chart
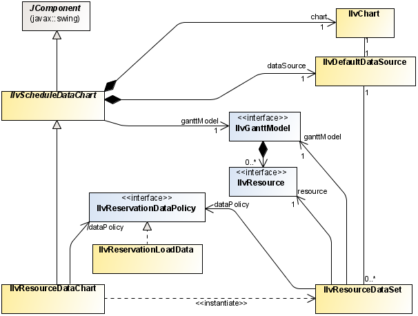
The following figure shows the main classes for handling the Resource Data chart in the JViews Gantt API. The type of Resource Data chart shown is a load chart. This chart combines classes from the JViews Gantt and JViews Charts libraries. These classes are encapsulated by the high level bean described in The Resource Data chart bean.
The following figure shows the classes for the Resource Data chart.

Copyright © 2017, Rogue Wave Software, Inc. All Rights Reserved.