skip to main content
Programmer's documentation > Essential Features > Graphers > Class diagram for graphers
 
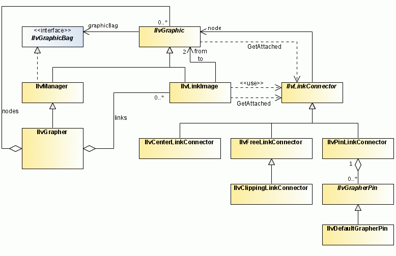
Class diagram for graphers
The following UML class diagram summarizes the relationships between IlvGrapher , IlvGraphic , IlvLinkImage , and IlvLinkConnector .
The grapher contains nodes made from IlvGraphic objects and links made from IlvLinkImage objects. Each link has a "from" node and a “to” node. The link uses the IlvLinkConnector class to calculate the contact points. Various link connectors with different behavior are predefined. For example, IlvPinLinkConnector is a link connector that specifies a number of IlvGrapherPin objects called pins, that can be at the node as contact points.
The Classes Related to IlvGrapher

Copyright © 2017, Rogue Wave Software, Inc. All Rights Reserved.