The architecture of JViews Charts JSF technology
Presents an overview of the architecture of JViews Charts JSF technology.
Describes JViews Web application support based on JavaServer™ Faces (JSF) technology.
Identifies servlet and component classes for generating the visual representation of the component.
About support for JViews JSF technology
The Web application support based on JavaServer™ Faces (JSF) technology consists of:
-
The tag library (a set of JSP™ tags)
-
A Java™ API
-
An AJAX based JavaScript™ library
The JSP™ tags are used to build JSP pages. Each tag represents a component and has a set of attributes for configuring the component.
Not all the components have a visual representation. For example, an interactor is intended only to be set on a view and has no visual representation.
When a tag is processed by the JSP engine, it is compiled into Java code that is executed to produce the page content. The tag library produces JavaScript objects. Each object can be referenced by JavaScript code and can be modified on the client side without a server round-trip.
See the Release Notes for the Web browsers and versions with which the JViews Charts JSF components are compatible.
JViews Charts JSF component set
The JViews Charts JSF component set includes:
-
A chart view
-
A chart overview
-
A chart legend
-
A set of interactors
-
A pop-up menu
JViews Framework JSF component set
The JViews FrameworkJSF component set includes:
-
A view
-
An overview
-
A pan tool
-
A zoom tool
-
A set of interactors
Servlet and component classes
JSF components in JViews Charts use servlet technology to produce the images that are the visual representation of the component on the client side. Dedicated servlet, servlet support, and components are available to help create an application.
|
Name |
Description |
|
ilog.views.chart.faces.servlet. IlvFacesChart |
A dedicated IlvChart component. |
|
ilog.views.chart.faces.servlet. IlvFacesChartLegend |
A dedicated IlvLegend component. |
|
ilog.views.chart.faces.servlet. IlvFacesChartOverview |
A dedicated chart overview that extends IlvChart. |
|
ilog.views.chart.faces.servlet. IlvFacesChartServlet |
A dedicated IlvChartServlet. |
|
ilog.views.chart.faces.servlet. IlvFacesChartServletSupport |
A dedicated IlvChartServletSupport. |
|
ilog.views.chart.faces.dhtml.component. IlvChartDHTMLView |
A view component, extended to have JavaScript rendering that displays an IlvFacesChart. |
|
ilog.views.chart.faces.dhtml.component. IlvChartDHTMLOverview |
An overview component, extended to have JavaScript rendering that displays an IlvFacesChartOverview. |
|
ilog.views.chart.faces.dhtml.component. IlvChartDHTMLLegend |
A legend component, extended to have JavaScript rendering that displays an IlvFacesChartLegend. |
|
ilog.views.chart.faces.interactor. IlvChartPanInteractor |
An interactor that allows you to pan the view. |
|
ilog.views.chart.faces.interactor. IlvChartPickInteractor |
An interactor that allows you to execute an action in the servlet context by clicking the image. |
|
i log.views.chart.faces.interactor. IlvChartZoomInteractor |
An interactor that allows you to zoom the view. |
|
ilog.views.faces.component. IlvFacesContextualMenu |
A contextual pop-up menu. |
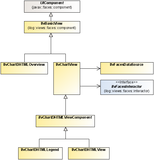
The associations between these classes are shown graphically in the following figures.
JSF view components
JSF interactors and other components
JSF servlet
|
Name |
Description |
|
An overview component. |
|
|
ilog.views.faces.component. IlvFacesZoomTool |
A tool that allows you to choose a view zoom level. |
|
ilog.views.faces.component. IlvFacesPanTool |
A tool that allows you to pan in each direction and to fit the view. |
|
ilog.views.faces.interactor. IlvFacesZoomInteractor |
An interactor that allows you to zoom the view. |
|
ilog.views.faces.interactor. IlvFacesPanInteractor |
An interactor that allows you to pan the view. |
|
ilog.views.faces.interactor. IlvFacesMapInteractor |
An interactor that allows you to execute an action in the servlet context by clicking the image. |
|
ilog.views.faces.interactor. IlvFacesMapRectInteractor |
An interactor that allows you to execute an action in the servlet context by dragging a rectangle on the image. |
|
ilog.views.faces.dhtml.interactor. IlvFacesObjectSelectInteractor |
An interactor that allows you to execute an action in the JSF context by clicking the image. |
|
ilog.views.faces.dhtml.interactor. IlvFacesObjectSelectRectInteractor |
An interactor that allows you to execute an action in the JSF context by dragging a rectangle on the image. |
|
ilog.views.faces.component. IlvFacesContextualMenu |
A contextual pop-up menu. |






