Mixed mode quick filter configuration

Overview

Configure both static and dynamic quick filters if you want to make sure that static filter categories always appear in the quick filter pane but also want to have dynamic filter categories display after them. This is helpful in cases where you want the flexibility of both configurations in the Quick filters pane.

For more information about quick filters, check out Quick filter configuration overview.

Considerations

  • Choose the default mode that best suits your goal for quick filter categories. If the majority of your quick filter categories are static, set default_mode to static. If you plan to use mostly dynamic quick filter categories, then set default_mode to dynamic.

    • When using dynamic default_mode, set mode to static on specific filter categories to set them as static.

    • When using static default_mode, set mode to dynamic on specific filter categories to set them as dynamic.

  • Check out Quick filters configuration options for more detailed filter options.

Configure mixed mode quick filters

As an administrator, you can customize the mixed mode settings in the Quick filters pane.

  1. Create the /etc/mdx/piweb-custom/quick-filters.json file.

  2. To make the customization take effect, run Configurator. For more details, see Run the IPLM Web Configurator.

To make any updates to the file, edit the quick-filters.json file and re-run Configurator.

Mixed mode quick filters JSON example

Example of a mixed mode quick filters JSON file:

Copy
[
  {
    "name": "Quick_filters",
    "type": "MdxQuickFiltersV2",
    "description": "JSON used to configure Quick filters",
    "builtin_properties": {
      "default_mode": "dynamic",
      "default_option_sort_order": "alphanumeric",
      "default_profile": "Default",
      "metrics": {
        "option_count": {
          "L1": 1,
          "H1": 11,
          "H2": 21,
          "L2": 31,
          "weight": 0.3
        },
        "option_coverage": {
          "weight": 0.4
        },
        "option_distribution": {
          "weight": 0.5
        }
      },
      "profiles": [
        {
          "name": "Basic",
          "property_set": "Basic_Choices",
          "filter_categories": [
            {
              "name": "Library"
            },
            {
              "name": "Sports",
              "mode": "static"
            }
          ]
        },
        {
          "name": "Advanced",
          "property_set": "Advanced_Choices",      
          "filter_categories": [
            {
              "name": "Label"
            },
            {
              "name": "Careers",
              "mode": "static"
            },
            {
              "name": "Sports",
              "mode": "static"
            },
            {
              "name": "Library"
            }
          ]
        },
        {
          "name": "Default",
          "filter_categories": [
            {
              "name": "Label",
              "mode": "static"
            },
            {
              "name": "Library"
            },
            {
              "name": "Transportation"
            }
          ]
        }
      ]
    }
  }
]

User interface example

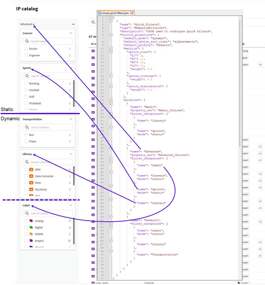
In the example below, it’s helpful to note the following about how the quick filter categories are arranged:

  • This example shows how both static and dynamic quick filter categories are used together.

  • Both Careers and Sports are static filter categories, appearing in the top-down order they are specified in the configuration.

  • Transportation scored higher than Library.

  • Because Label is dynamic and multi-select, it is grouped for display purposes with any multi-select choice properties, and always appears before them.

mixed quick filter view